- Redline in Excel (In Draftable and in Excel)
- Side by Side comparison
Video Resource
This topic is included in our specially crafted explainer video.
Comparing Excel files in the Redline Comparison Type in Draftable
1
2
Select the two documents you want to compare, either by browsing your files or dragging and dropping them into the compare window.

3
Once the documents are selected, tick the box for Redline in Draftable in the comparison type row.

4
Click the Compare button to run the comparison. When the comparison is complete, it will load the Redline comparison viewer. See below for an example:

Reviewing your comparison in Draftable
1
The Redline Comparison Viewer shows all changes in a dynamic Change List on the right-hand side of the screen.

2
You can scroll through the Change List and click on any change to jump to its location and have the change highlighted with a blue box on both versions shown.

3
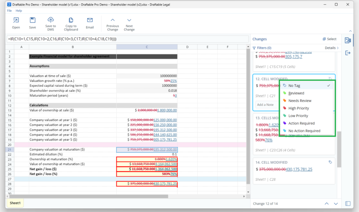
Users can tag changes by selecting the Tag Icon on the top right corner of the individual change card in the change list. This will display a list of 5 tagging options to choose from. Multi-tagging of changes is also possible.

4
Users can also leave Notes on changes by selecting the Change Card, writing a note at the bottom of the card and hitting Enter to save the Note**.

5
Users can filter changes by using the Interactive Filter Menu, available at the top of the change list. This can be opened by selecting the Details drop-down menu in the top right corner of the Change List.

6
Users can see filtering options by selecting either the Only Show or Do Not Show entry forms. This will display a list of filtering options including Change Type, Style Changes, Tags and Notes.

7
Once all review of changes is completed, users can share the comparison along with any Tags and Notes with colleagues or external parties via the many different output options shown in the ribbon menu.

8
To share specific changes in notes and tags made in the comparison, ensure you click on the Changes Report option, in the many different output options.

9
A drop-down list will provide options to export changes as a DOCX or exporting to a .csv using either the All changes or the Matching filters.



Comparing Excel files in the Redline Comparison Type in Excel
1
2
Select the two documents you want to compare, either by browsing your files or dragging and dropping them into the compare window.

3
Once the documents are selected, tick the box for Redline in Excel in the comparison type row.

4
You will be prompted to either save or open the Redlined Excel comparison. For this example, lets open the Redline Excel comparison.

Reviewing your comparison in Excel
1
Your Redlined Excel document will open within Excel itself

2
All changes are shown as Redline, where deletions and insertions are shown per cell, and formula changes are shown as comments with the cell highlighted

3
If you wish to change the way the Redline comparisons are run for you, please see the section below regarding “How to configure settings for Excel Redline compare”
Comparing Excel files in the Side by Side Comparison Type
1
2
Select the two documents you want to compare, either by browsing your files or dragging and dropping them into the compare window.

3
Once the documents are selected, tick the box for Redline in Excel in the comparison type row.

4
Click the Compare button to run the comparison. When the comparison is complete, it will provide a side-by-side comparison, which will open within the Draftable comparison viewer.

Reviewing your comparison in Draftable
1
The Comparison Viewer shows all changes in a dynamic Change List on the right-hand side of the screen.

2
You can scroll through the Change List and click on any change to jump to its location and have the change highlighted with a blue box on both versions shown.

3
Users can tag changes by selecting the Tag Icon on the top right corner of the individual change card in the change list. This will display a list of 5 tagging options to choose from. Multi-tagging of changes is also possible.

4
Users can also leave Notes on changes by selecting the Change Card, writing a note at the bottom of the card and hitting Enter to save the Note**.

5
Users can filter changes by using the Interactive Filter Menu, available at the top of the change list. This can be opened by selecting the Details drop-down menu in the top right corner of the Change List.

6
Users can see filtering options by selecting either the Only Show or Do Not Show entry forms. This will display a list of filtering options including Change Type, Style Changes, Tags and Notes.

7
Once all review of changes is completed, users can share the comparison along with any Tags and Notes with colleagues or external parties via the many different output options shown in the ribbon menu.

8
To share specifically changes in notes and tags made in the comparison, ensure you click on the Changes Report option, in the many different output options.

9
A drop-down list will provide options to export changes as a DOCX or exporting to a .csv using either the All changes or the Matching filters.



How to configure settings for Excel Redline compare
Settings for the Excel Redline comparisons can be found within the Redline tab of the settings menu. There are many options specific to Redline comparisons.



